Realistic Tsunami LoRA for Wan2.1 14B T2V

Overview

This LoRA is trained on the Wan2.1 14B T2V model and allows you to generate videos of realistic tsunamis!

Features

  • Trained on the Wan2.1 14B T2V base model
  • Consistent results across different object and scenes types
  • Simple prompt examples that are easy to adapt

Community

  • Discord: Join our community to generate videos with this LoRA for free
  • Request LoRAs: We're training and open-sourcing Wan2.1 LoRAs for free - join our Discord to make requests!
Prompt
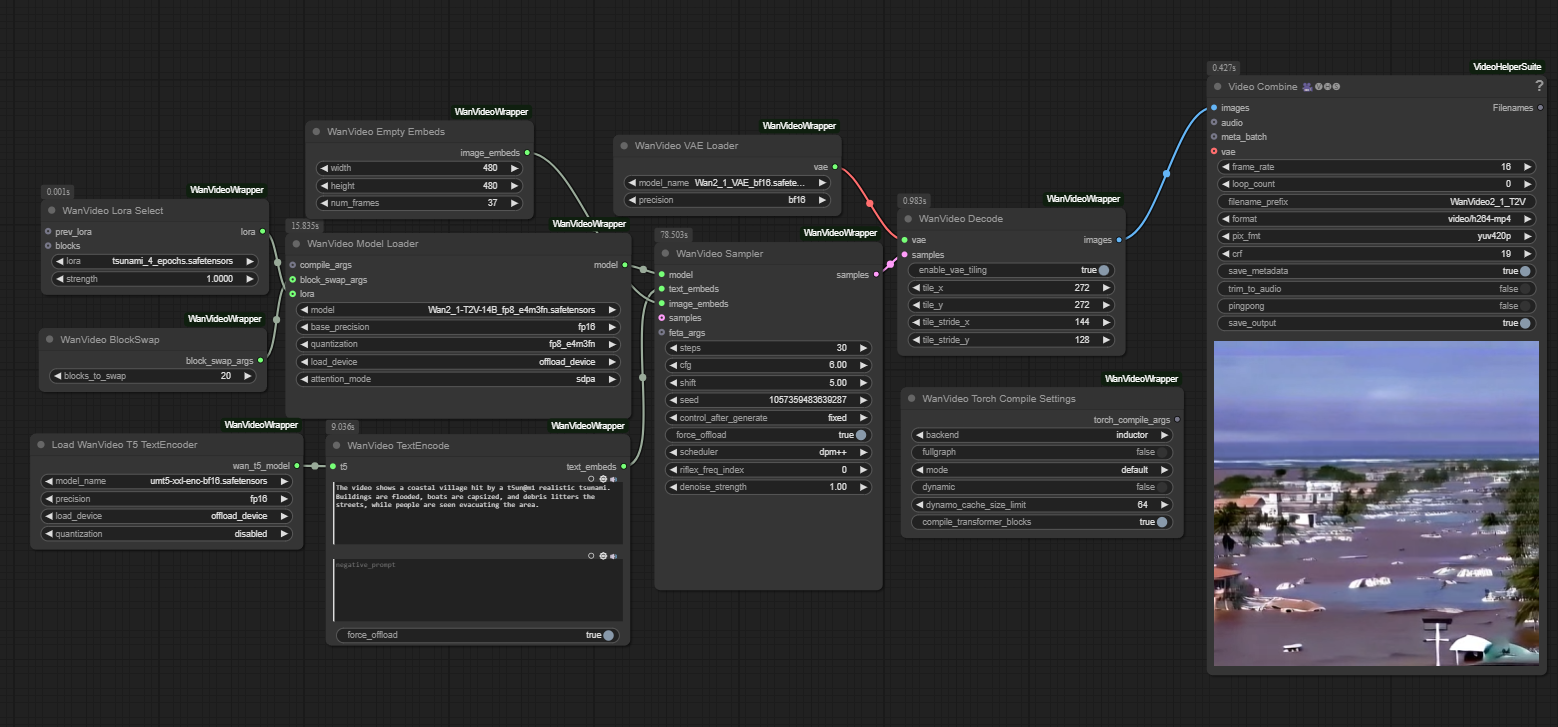
The video shows a coastal village hit by a t5un@m1 realistic tsunami. Buildings are flooded, boats are capsized, and debris litters the streets, while people are seen evacuating the area.
Prompt
The video is of a beach with many boats and jet skis. The water recedes and then a t5un@m1 realistic tsunami rushes in, sweeping away all the objects on the beach. The sky is sunny.
Prompt
The video shows a t5un@m1 realistic tsunami wave crashing into a coastal area. The wave is large and powerful, and it destroys everything in its path. There are several boats and buildings in the path of the wave. The water is a murky brown color.
Prompt
The video shows a coastal city after a t5un@m1 realistic tsunami. The city is flooded with water, and there are many damaged buildings and cars. The sky is a dark gray.

Model File and Inference Workflow

πŸ“₯ Download Links:


Recommended Settings

  • LoRA Strength: 1.0
  • Embedded Guidance Scale: 6.0
  • Flow Shift: 5.0

Trigger Words

The key trigger phrase is: t5un@m1 realistic tsunami

Prompt Template

For prompting, check out the example prompts; this way of prompting seems to work very well.

ComfyUI Workflow

This LoRA works with a modified version of Kijai's Wan Video Wrapper workflow. The main modification is adding a Wan LoRA node connected to the base model.

See the Downloads section above for the modified workflow.

Model Information

The model weights are available in Safetensors format. See the Downloads section above.

Training Details

  • Base Model: Wan2.1 14B T2V
  • Training Data: Trained on 6 minutes of video comprised of 74 short clips (each clip captioned separately) of various real tsunami videos.
  • Epochs: 4

Additional Information

Training was done using Diffusion Pipe for Training

Acknowledgments

Special thanks to Kijai for the ComfyUI Wan Video Wrapper and tdrussell for the training scripts!

Downloads last month
35
Inference Examples
Examples
This model isn't deployed by any Inference Provider. πŸ™‹ Ask for provider support

Model tree for Remade-AI/Tsunami

Adapter
(61)
this model

Collection including Remade-AI/Tsunami