SVD + OneDiff Quant

This is the svd-xt model required for OneDiff Enterprise, for more details and running instructions, please refer to onediff.

Using OneDiff Quant

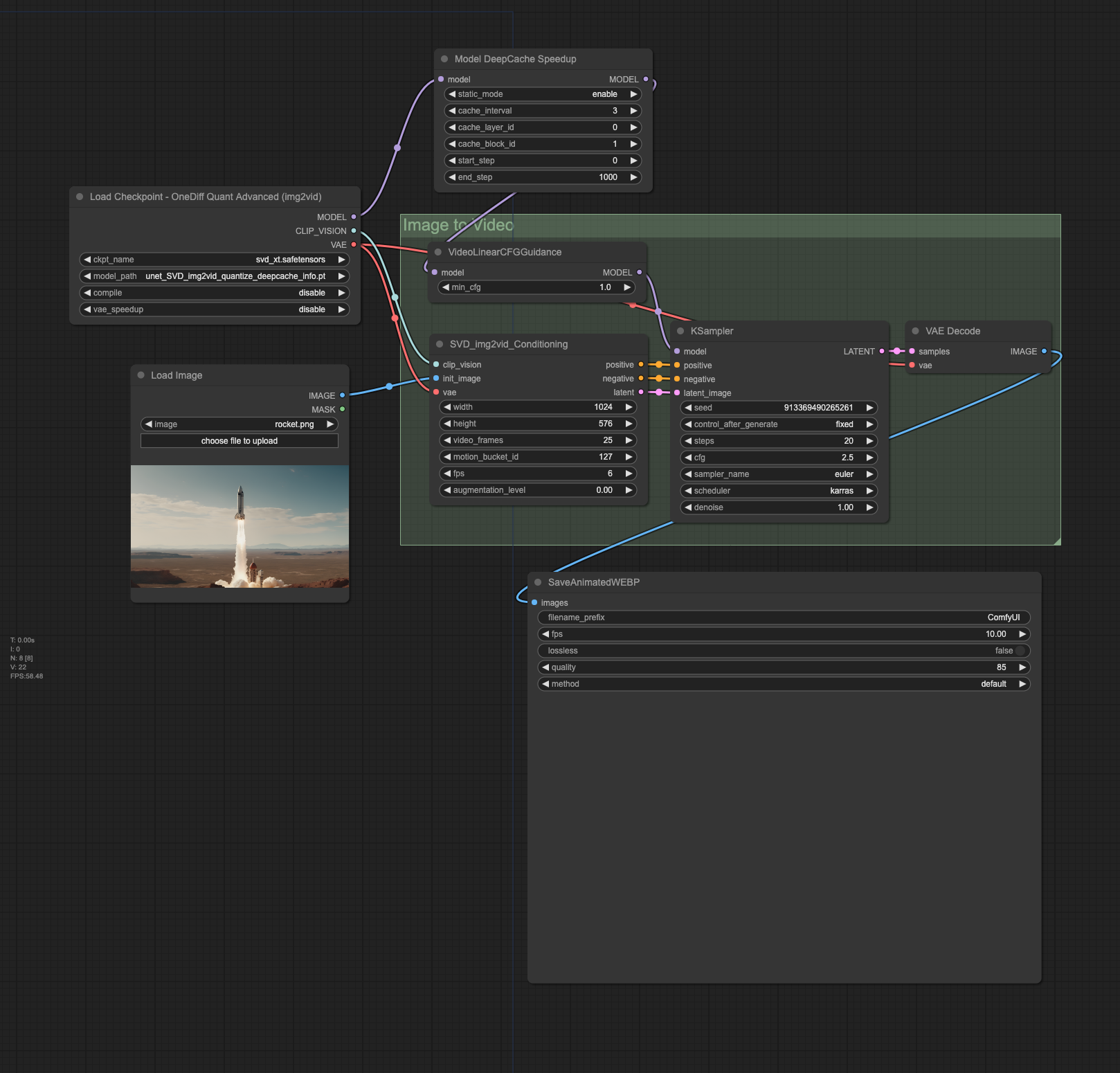
Here’s a simple workflow in ComfyUI that uses the OneDiff Enterprise feature:

Download the unet_SVD_img2vid_quantize_info.pt or unet_SVD_img2vid_quantize_deepcache_info.pt file from here and place it in the ComfyUI/models/onediff_quant/ directory.

OneDiff Enterprise SVD OneDiff Quant

OneDiff Enterprise SVD + DeepCache

Note: ⚠️ Pay attention to the differences in loader node settings.

OneDiff Quant

Downloads last month

-

Downloads are not tracked for this model. How to track
Inference Providers NEW
This model isn't deployed by any Inference Provider. 🙋 Ask for provider support

Collection including siliconflow/stable-video-diffusion-xt-comfyui-deepcache-int8